
Swacchata
2024
2024
System Design
System Design
Academic Project
Academic Project
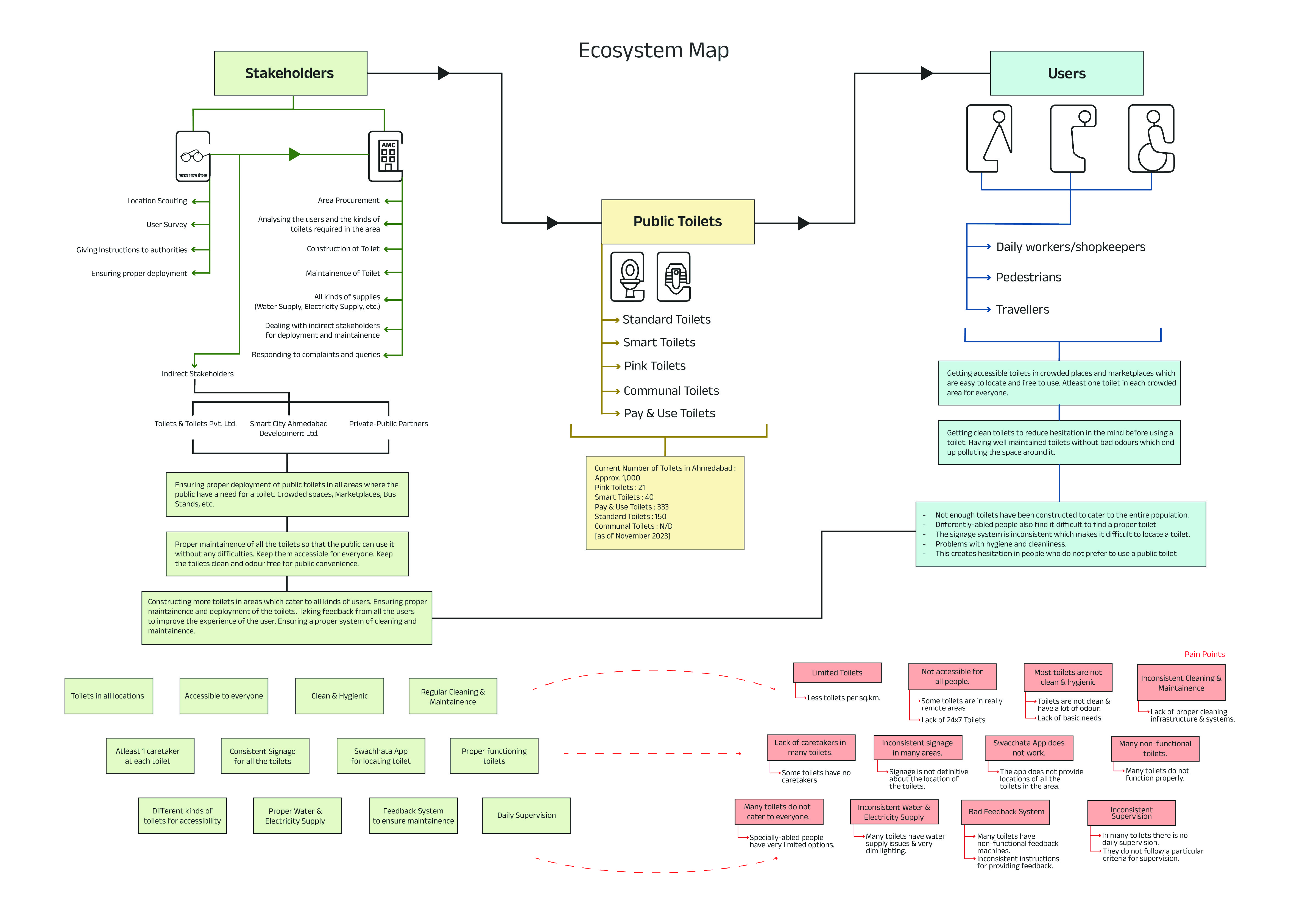
As part of an academic project, we undertook a comprehensive system design of the public toilet infrastructure in Ahmedabad. This project was about designing a sustainable and user-centric system that could enhance public health and hygiene across the city.
As part of an academic project, we undertook a comprehensive system design of the public toilet infrastructure in Ahmedabad. This project was about designing a sustainable and user-centric system that could enhance public health and hygiene across the city.
As part of an academic project, we undertook a comprehensive system design of the public toilet infrastructure in Ahmedabad. This project was about designing a sustainable and user-centric system that could enhance public health and hygiene across the city.

Our project began with a universal urban experience in Ahmedabad : the need for a clean public toilet, only to be met with poorly maintained and unhygienic facilities.
The Spark : A Common Frustration









We set out on a quest to map the entire public toilet ecosystem, from the municipal authorities to the on-ground cleaners and daily users.
Our mission was to uncover the root causes of the system's inconsistency and find the gaps where accountability was lost.
The Quest : Uncovering a Hidden System
Our project began with a universal urban experience in Ahmedabad : the need for a clean public toilet, only to be met with poorly maintained and unhygienic facilities.
The Spark : A Common Frustration









We set out on a quest to map the entire public toilet ecosystem, from the municipal authorities to the on-ground cleaners and daily users.
Our mission was to uncover the root causes of the system's inconsistency and find the gaps where accountability was lost.
The Quest : Uncovering a Hidden System
The Spark : A Common Frustration
Our project began with a universal urban experience in Ahmedabad, the need for a clean public toilet, only to be met with poorly maintained and unhygienic facilities.
The Quest : Uncovering a Hidden System
We set out on a quest to map the entire public toilet ecosystem, from the municipal authorities to the on-ground cleaners and daily users.
Our mission was to uncover the root causes of the system's inconsistency and find the gaps where accountability was lost.









The Blueprint : Designing for Accountability
We planned a methodical approach to deconstruct the problem and design a cohesive solution.
I designed a distinct set of icons to use in the system solutions & other applications.
Iconography


Iconography
I designed a distinct set of icons to use in the system solutions & other applications.
We planned a methodical approach to deconstruct the problem and design a cohesive solution.
The Blueprint : Designing for Accountability
We planned a methodical approach to deconstruct the problem and design a cohesive solution.
The Blueprint : Designing for Accountability

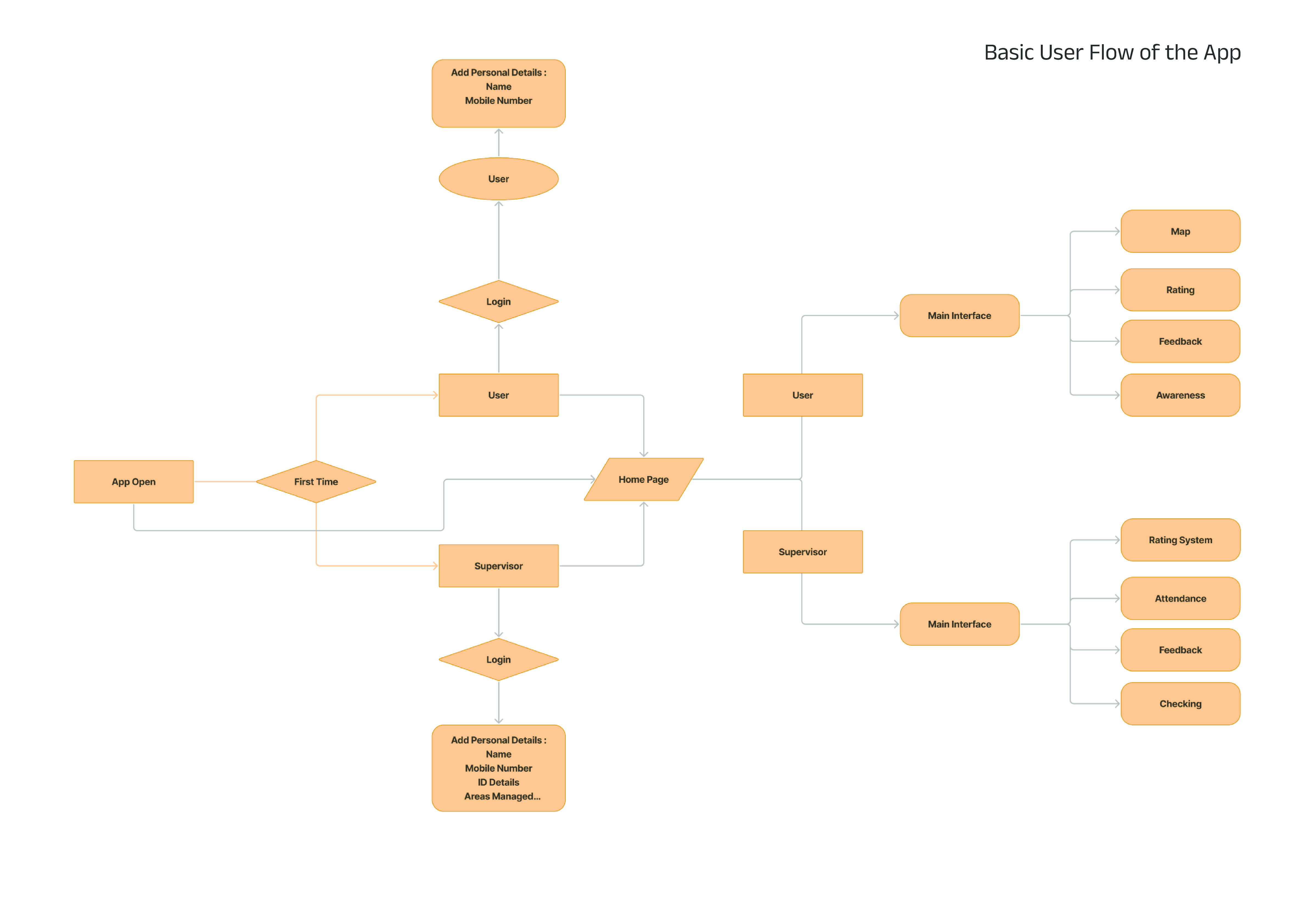
The Result : Bringing the System to Life
This was where our research and design converged into a tangible framework.
The "Swacchata" app, a multi-purpose platform with two distinct interfaces : one for the public to find toilets and give feedback, and another for supervisors to log cleaning tasks and report issues.
This was where our research and design converged into a tangible framework.
The "Swacchata" app, a multi-purpose platform with two distinct interfaces : one for the public to find toilets and give feedback, and another for supervisors to log cleaning tasks and report issues.
The Result : Bringing the System to Life
I designed a distinct set of icons to use in the system solutions & other applications.
Iconography
This was where our research and design converged into a tangible framework.
The "Swacchata" app, a multi-purpose platform with two distinct interfaces : one for the public to find toilets and give feedback, and another for supervisors to log cleaning tasks and report issues.
The Result : Bringing the System to Life
The final product is not just an app, but a complete, interconnected system designed to introduce transparency and accountability.
"Swacchata" serves as a bridge between the public and the authorities, creating a feedback loop that empowers users to report issues and enables managers to track performance, ensuring the entire system works more efficiently.
The Epilogue : An Ecosystem of Cleanliness
The Epilogue : An Ecosystem of Cleanliness
The final product is not just an app, but a complete, interconnected system designed to introduce transparency and accountability.
"Swacchata" serves as a bridge between the public and the authorities, creating a feedback loop that empowers users to report issues and enables managers to track performance, ensuring the entire system works more efficiently.








The final book was printed, over 500 copies were given to the students as well the alumnus of SMJV Ahmedabad, a piece of memories for every student to keep with them.
The Result




The final book was printed, over 500 copies were given to the students as well the alumnus of SMJV Ahmedabad, a piece of memories for every student to keep with them.
The Result









The Result
The final book was printed, over 500 copies were given to the students as well the alumnus of SMJV Ahmedabad, a piece of memories for every student to keep with them.



The spark for this project was the idea of a shared, unspoken connection that music creates between strangers in a bustling city.
The Spark : A Shared Rhythm


I focused on capturing the personal, immersive world of each character as they listened to their music, building anticipation for the moment their paths would cross.
The Craft : Capturing the Vibe
✨
Connect to Content
Add layers or components to infinitely loop on your page.
The final film is "Two Ears One Pulse," a music video-style advertisement for Headphone Zone.
The Result : Final Film



The spark for this project was the idea of a shared, unspoken connection that music creates between strangers in a bustling city.
The Spark : A Shared Rhythm


I focused on capturing the personal, immersive world of each character as they listened to their music, building anticipation for the moment their paths would cross.
The Craft : Capturing the Vibe
✨
Connect to Content
Add layers or components to infinitely loop on your page.
The final film is "Two Ears One Pulse," a music video-style advertisement for Headphone Zone.
The Result : Final Film


The Spark : A Shared Rhythm
The spark for this project was the idea of a shared, unspoken connection that music creates between strangers in a bustling city.

The Craft : Capturing the Vibe
I focused on capturing the personal, immersive world of each character as they listened to their music, building anticipation for the moment their paths would cross.
✨
Connect to Content
Add layers or components to infinitely loop on your page.
The Result : Final Film
The final film is "Two Ears One Pulse," a music video-style advertisement for Headphone Zone.

This project began with a simple, comedic idea: what if two thieves, fresh from a successful heist, struggled with the age-old problem of fairly dividing their loot?
The Spark : A Humorous Heist




The quest was to create a narrative-driven ad film while learning and applying key filmmaking techniques.
As the Cinematographer, my personal quest was to shape the film's visual storytelling, ensuring every shot enhanced the ad's comedic timing and narrative strength.
The Quest : Crafting a Narrative Ad
✨
Connect to Content
Add layers or components to infinitely loop on your page.
As the Cinematographer, I designed the shot compositions and camera movements and as the Editor, I refined the pacing, applied color grading, and integrated the sound design to create a polished and engaging final ad.
The Craft : Bringing the Film to Life




The final film is a 2-minute, 38-second narrative ad for Splitwise. It is structured into five scenes across four main arcs: the break-in, the theft, the conflict and the reveal.
The Result : A Story-Driven Advertisement

This project began with a simple, comedic idea: what if two thieves, fresh from a successful heist, struggled with the age-old problem of fairly dividing their loot?
The Spark : A Humorous Heist




The quest was to create a narrative-driven ad film while learning and applying key filmmaking techniques.
As the Cinematographer, my personal quest was to shape the film's visual storytelling, ensuring every shot enhanced the ad's comedic timing and narrative strength.
The Quest : Crafting a Narrative Ad
✨
Connect to Content
Add layers or components to infinitely loop on your page.
As the Cinematographer, I designed the shot compositions and camera movements and as the Editor, I refined the pacing, applied color grading, and integrated the sound design to create a polished and engaging final ad.
The Craft : Bringing the Film to Life




The final film is a 2-minute, 38-second narrative ad for Splitwise. It is structured into five scenes across four main arcs: the break-in, the theft, the conflict and the reveal.
The Result : A Story-Driven Advertisement


The Spark : A Humorous Heist
This project began with a simple, comedic idea: what if two thieves, fresh from a successful heist, struggled with the age-old problem of fairly dividing their loot?

The Quest : Crafting a Narrative Ad
The quest was to create a narrative-driven ad film while learning and applying key filmmaking techniques.
As the Cinematographer, my personal quest was to shape the film's visual storytelling, ensuring every shot enhanced the ad's comedic timing and narrative strength.
✨
Connect to Content
Add layers or components to infinitely loop on your page.
The Craft : Bringing the Film to Life
As the Cinematographer, I designed the shot compositions and camera movements and as the Editor, I refined the pacing, applied color grading, and integrated the sound design to create a polished and engaging final ad.


The Result : A Story-Driven Advertisement
The final film is a 2-minute, 38-second narrative ad for Splitwise. It is structured into five scenes across four main arcs: the break-in, the theft, the conflict and the reveal.



The goal was to bring an inanimate object, a clumsy phone charger, to life, transforming its daily ordeal into a short, playful, and highly relatable animation that would resonate with a wide audience.
The Spark : A New Perspective
✨
Connect to Content
Add layers or components to infinitely loop on your page.
My quest was to create a fun and relatable short film that personified the clumsy charger's struggle.
I chose a unique, pixelated aesthetic, mimicking the charm of retro video games to build a nostalgic and visually distinct world for the charger to navigate.
The Quest : Crafting a Pixelated Narrative


Before
After
Using Blender, I built a world of blocky, pixel-art-inspired objects and brought the clumsy charger to life.
Some other assets were created on After Effects, which act as callouts of the objects in the animation.
The Craft : Bringing the Charger to Life






The final film, "Clumsy Charger" is a short, humorous animation that successfully tells a complete story without a single human character.
The film’s retro video game aesthetic, complete with a nostalgic color palette and sound design, creates a charming and unique viewing experience.
The Result : Final Animation



My project began with a personal connection to the "Violence Free World" initiative, an organization dedicated to promoting non-violence towards all living beings.
The Spark : A Call to Action


The challenge was to redesign VFW's existing exhibition, which was overwhelming visitors with dense posters and lacked engagement.
The Quest : Transforming Information into Interaction


This book consists of all the information about the different kinds of violence and the banners that are displayed are based on this information.




The model was an interactive exhibit featuring nine rotating cubes housed in a custom frame. Each cube was carefully designed to tell a story about a specific topic.
I created the surface graphics to guide the user's discovery. The physical model was then built, assembled, and prepared for its public debut.
The Craft : Bringing the Message to Life
✨
Connect to Content
Add layers or components to infinitely loop on your page.
The final product was an engaging and interactive exhibit stand that successfully debuted at a local fair in Ahmedabad, capturing the attention of over 2,000 visitors.
The Result : A Tangible Tool for Change
⭐️
Connect to Content
Add layers or components to make infinite auto-playing slideshows.


The project was a resounding success, earning a formal letter of appreciation from the Ambassador of the Violence-Free World Initiative for its innovative approach and impactful narrative.
This project proved that design can transform complex and heavy subjects into accessible and memorable experiences.
The Epilogue : A Lasting Impression

The Spark : A Call to Action
My project began with a personal connection to the "Violence Free World" initiative, an organization dedicated to promoting non-violence towards all living beings.
The Quest : Transforming Information into Interaction
The challenge was to redesign VFW's existing exhibition, which was overwhelming visitors with dense posters and lacked engagement.

This book consists of all the information about the different kinds of violence and the banners that are displayed are based on this information.



The Craft : Bringing the Message to Life
The model was an interactive exhibit featuring nine rotating cubes housed in a custom frame. Each cube was carefully designed to tell a story about a specific topic.
I created the surface graphics to guide the user's discovery. The physical model was then built, assembled, and prepared for its public debut.
✨
Connect to Content
Add layers or components to infinitely loop on your page.
The Result : A Tangible Tool for Change
The final product was an engaging and interactive exhibit stand that successfully debuted at a local fair in Ahmedabad, capturing the attention of over 2,000 visitors.
⭐️
Connect to Content
Add layers or components to make infinite auto-playing slideshows.
The Epilogue:
A Lasting Impression
The project was a resounding success, earning a formal letter of appreciation from the Ambassador of the Violence-Free World Initiative for its innovative approach and impactful narrative.
This project proved that design can transform complex and heavy subjects into accessible and memorable experiences.


The Spark : A New Perspective
The goal was to bring an inanimate object, a clumsy phone charger, to life, transforming its daily ordeal into a short, playful, and highly relatable animation that would resonate with a wide audience.
✨
Connect to Content
Add layers or components to infinitely loop on your page.
The Quest : Crafting a Pixelated Narrative
My quest was to create a fun and relatable short film that personified the clumsy charger's struggle.
I chose a unique, pixelated aesthetic, mimicking the charm of retro video games to build a nostalgic and visually distinct world for the charger to navigate.


Before
After
The Craft : Bringing the Charger to Life
Using Blender, I built a world of blocky, pixel-art-inspired objects and brought the clumsy charger to life.
Some other assets were created on After Effects, which act as callouts of the objects in the animation.



The Result : Final Animation
The final film, "Clumsy Charger" is a short, humorous animation that successfully tells a complete story without a single human character.
The film’s retro video game aesthetic, complete with a nostalgic color palette and sound design, creates a charming and unique viewing experience.



The goal was to bring an inanimate object, a clumsy phone charger, to life, transforming its daily ordeal into a short, playful, and highly relatable animation that would resonate with a wide audience.
The Spark : A New Perspective
✨
Connect to Content
Add layers or components to infinitely loop on your page.
My quest was to create a fun and relatable short film that personified the clumsy charger's struggle.
I chose a unique, pixelated aesthetic, mimicking the charm of retro video games to build a nostalgic and visually distinct world for the charger to navigate.
The Quest : Crafting a Pixelated Narrative


Before
After
Using Blender, I built a world of blocky, pixel-art-inspired objects and brought the clumsy charger to life.
Some other assets were created on After Effects, which act as callouts of the objects in the animation.
The Craft : Bringing the Charger to Life






The final film, "Clumsy Charger" is a short, humorous animation that successfully tells a complete story without a single human character.
The film’s retro video game aesthetic, complete with a nostalgic color palette and sound design, creates a charming and unique viewing experience.
The Result : Final Animation



My project began with a personal connection to the "Violence Free World" initiative, an organization dedicated to promoting non-violence towards all living beings
The Spark : A Call to Action


The challenge was to redesign VFW's existing exhibition, which was overwhelming visitors with dense posters and lacked engagement.
The Quest : Transforming Information into Interaction
This book consists of all the information about the different kinds of violence and the banners that are displayed are based on this information.






✨
Connect to Content
Add layers or components to infinitely loop on your page.
The final product was an engaging and interactive exhibit stand that successfully debuted at a local fair in Ahmedabad, capturing the attention of over 2,000 visitors.
The Result : A Tangible Tool for Change
⭐️
Connect to Content
Add layers or components to make infinite auto-playing slideshows.


The Epilogue :
A Lasting Impression
The project was a resounding success, earning a formal letter of appreciation from the Ambassador of the Violence-Free World Initiative for its innovative approach and impactful narrative.
This project proved that design can transform complex and heavy subjects into accessible and memorable experiences.
The model was an interactive exhibit featuring nine rotating cubes housed in a custom frame. Each cube was carefully designed to tell a story about a specific topic.
I created the surface graphics to guide the user's discovery. The physical model was then built, assembled, and prepared for its public debut.
The Craft : Bringing the Message to Life


The project began with the heart of Tintin's character: the role of the adventurous journalist. The packaging needed to be more than just a normal slipcase.
The goal was to transform the books into a tangible collection, allowing the collector to physically engage with the history of The Adventures of Tintin.
The Spark : An Explorer's Kit

Existing Packaging

Existing Packaging



The Spark : An Explorer's Kit
The project began with the heart of Tintin's character: the role of the adventurous journalist. The packaging needed to be more than just a normal slipcase.
The goal was to transform the books into a tangible collection of evidence and archival material, allowing the collector to physically engage with the history of The Adventures of Tintin.

Existing Packaging
The chart demonstrates a strong, research-driven approach. It successfully broke down the Tintin franchise into its core components, style, characters, history, and market.
Interacting with the Evidence


The "Quiffed Reporter" moodboard summarizes the aesthetic choices for color, texture, and emotional tone, explaining why the final package looks the way it does.
Creating the Moodboard

Final Form & Graphics

Final Form & Graphics


The Execution : Crafting the Packaging
✨
Connect to Content
Add layers or components to infinitely loop on your page.
The final product, "Tintin Tales" is a high-end collector’s kit that mirrors the excitement of the stories, it successfully elevates the series from a set of books into a package that honors the entire legacy of Hergé.
The Result : A Story You Can Display




⭐️
Connect to Content
Add layers or components to make infinite auto-playing slideshows.

The Spark : An Explorer's Kit
The project began with the heart of Tintin's character : the role of the adventurous journalist. The packaging needed to be more than just a normal slipcase.
The goal was to transform the books into a tangible collection, allowing the collector to physically engage with the history of The Adventures of Tintin.

Existing Packaging
Interacting with the Evidence
The chart demonstrates a strong, research-driven approach. It successfully broke down the Tintin franchise into its core components, style, characters, history, and market.

Brainstorming
Creating the Moodboard
The "Quiffed Reporter" moodboard summarizes the aesthetic choices for color, texture, and emotional tone, explaining why the final package looks the way it does.

Quiffed Reporter
Vintage
Boxy
Minimal

Final Form & Graphics

The Execution : Crafting the Packaging
✨
Connect to Content
Add layers or components to infinitely loop on your page.
The Result : A Story You Can Display
The final product, "Tintin Tales" is a high-end collector’s kit that mirrors the excitement of the stories, it successfully elevates the series from a set of books into a package that honors the entire legacy of Hergé.


⭐️
Connect to Content
Add layers or components to make infinite auto-playing slideshows.


The project began with the heart of Tintin's character: the role of the adventurous journalist. The packaging needed to be more than just a normal slipcase.
The goal was to transform the books into a tangible collection, allowing the collector to physically engage with the history of The Adventures of Tintin.
The Spark : An Explorer's Kit

Existing Packaging

Existing Packaging


The chart demonstrates a strong, research-driven approach. It successfully broke down the Tintin franchise into its core components, style, characters, history, and market.
Interacting with the Evidence


The "Quiffed Reporter" moodboard summarizes the aesthetic choices for color, texture, and emotional tone, explaining why the final package looks the way it does.
Creating the Moodboard
The Execution : Crafting the Packaging

Final Form & Graphics

Final Form & Graphics


✨
Connect to Content
Add layers or components to infinitely loop on your page.
The final product, "Tintin Tales" is a high-end collector’s kit that mirrors the excitement of the stories, it successfully elevates the series from a set of books into a package that honors the entire legacy of Hergé.
The Result : A Story You Can Display




⭐️
Connect to Content
Add layers or components to make infinite auto-playing slideshows.














